Category: nRF Connect SDK
13 Posts
bootloader, DFU, nRF Connect SDK, OTA
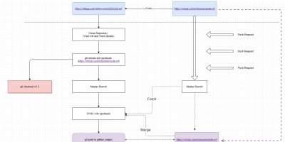
Overview on MCUBoot @ Zephyr RTOS
How to specify the memory section on the Zephyr RTOS Project
LTEM, nRF Connect SDK, NRF5 Series, NRF91, Segger Embedded Studio
Build your customer board on the Zephyr / nRF Connect SDK
Debug Skill, LTEM, NBIOT, nRF Connect SDK, NRF91
Step by Step to run the Asset Tracker Demo on nRF9160DK
Display, GUI, LCD Display, nRF Connect SDK, NRF52840, NRF52840 DK board